Portfolio

Messaging system, based on socket.io, Laravel and Vue.js

2020

Bitcoin to Indian Rupee exchanger

2019
Bitcoin to Indian Rupee exchanger

Chat-bots constructor

2019

Chat bot constructor. Custom drag & drop, dynamic rendering of svg lines.
Only Vue.js, lodash, typescript, without special libraries.
Check out the demo: https://cc.adminoid.com/
(login: mr@adminoid.com, password: 123).

Repository: https://github.com/adminoid/chat-constructor

Over 10,000 points on a map with filtering

2018

Display over 10,000 random points on the map with filtering by fields of various types. There is a caching system for tags with reindexing. The state of the filters is duplicated in url. Made according to the statement of work from the customer. Yandex maps are used here, but I also worked with google maps and leaflet.
Just take a look: https://ymaps.adminoid.com/

Adminoid CMS

2018

Created on the inspiration of a MODX CMS with which I once worked for a long time. Implemented on laravel and vue.js. It's a simple, but extensible seo-friendly content management system, tree-based view of pages and control through tree view, where you can simply drag the page nodes to move them.

  • Uri (page addresses) are automatically generated when changing and moving
  • If a page is being moved, the system remembers all previous uri and (automatically) redirects them through 301 http redirect to a current address.
  • Automatic generation sitemap xml.
  • All pages are one laravel eloquent object, but they can be extended or additional page types with additional properties and methods can be created.
  • Default content is being edited with the help of wysiwyg editor summernote compatible with twitter bootstrap. Uploading images on page takes place to the server directory with the same name as uri of page the images belong to.
  • The layout is created using twitter bootstrap.

See demo version of admin panel: https://cms.adminoid.com/admin-panel/
Login: admin@adminoid.com
Password: password

Repository: https://github.com/adminoid/adminoid-cms

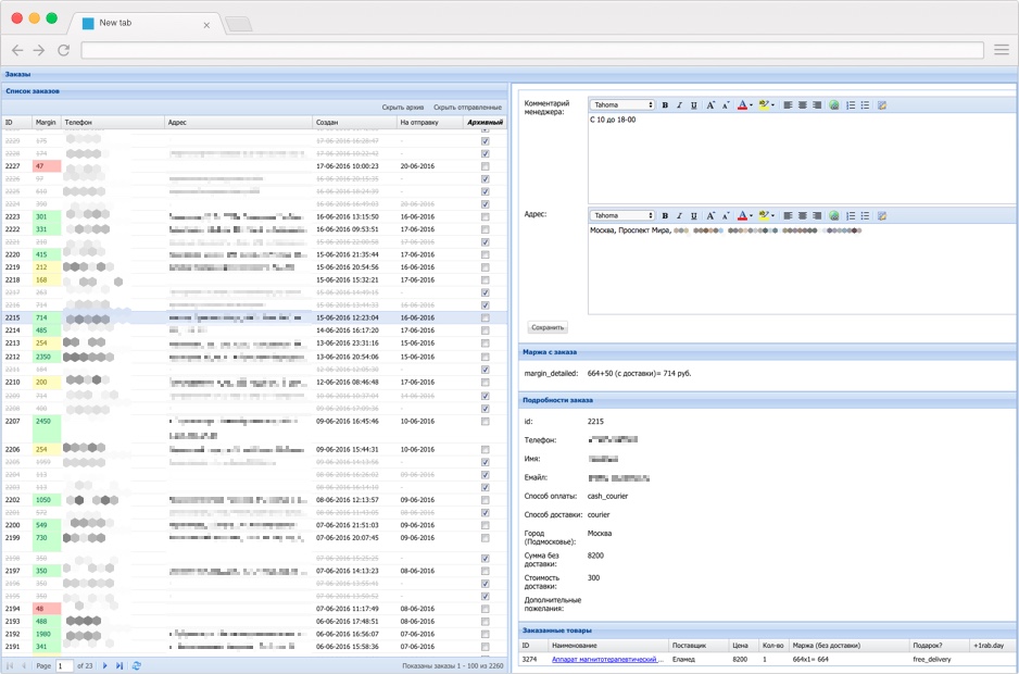
Orders control panel for e-shop "ikmed.ru"

2015

Price and stock (and monitoring positions on Yandex.market) control panel for internet shop "ikmed.ru"

2016
Price and stock (and monitoring positions on Yandex.market) control panel for internet shop "ikmed.ru"

Development of an E-shop with multilevel referral system

2016
Development of an E-shop with multilevel referral system

Automated accounting system in Google Sheets

2016
Automated accounting system in Google Sheets
More than 80 jobs done since 2008 in my full portfolio (freelancing platform number one in Russia):
https://www.fl.ru/users/adminoid/ (Auto-translated version in English)

Many of my works are not represented anywhere, because I only participated in them. And I also worked in office work, including in large organizations (central office of United Russia political party (I work for current russian Minister of Culture Vladimir Medinsky), publishing house "Moskovskaya Pravda", shoe company "Carlo Pazolini").